ARC-1882P
(XMC x8磁盘阵列控制器)

产品亮点
·
双核800MHz
ROC I/O处理器
·
支持PCIe3.0
x8的✵ One XMC站点
·
支持多达8个外部SAS端口,每个端口6Gb/s的吞吐量
·
使用SAS扩展器支持高达(128) 6Gb/s的SAS、SATA或SSD驱动器
·
支持高达1GB的DDR3-1333高速缓存
·
支持可选的备用电池模块(BBM)
·
板级硬件加密
·
SES2、SMP和SGPIO机柜管理
·
用于适配器可用性的
·
冗余闪存映像
·
双SFF-8470前面板连接器
·
用于全球故障和活动的
·
前面板led
·
广泛的操作支持,包括Windows、Linux(开源)、FreeBSD(开源)、Soaris(开源)、Mac和VMware
XMC x8磁盘阵列控制器

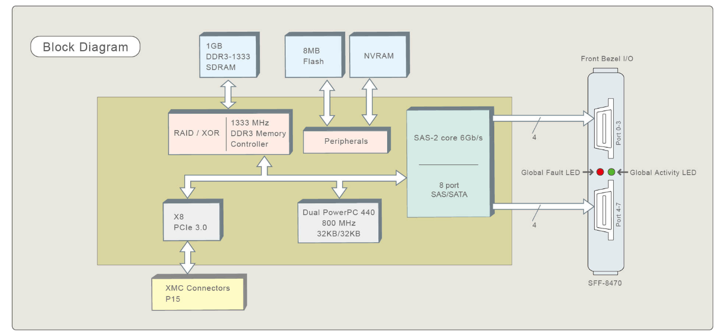
ARC-1882P是一款高性能XMC (PMC,配有高速串行结构互连夹层卡), 适合要求高带宽存储的加固系统。它基于ROC输入/输出控制器,配备8个端口,每个端口6.0 Gb/s的SAS或SATA连接。功能包括高性能双核ROC处理器、1GB DDR3-1333内存和高速PCIe 3.0 x8接口。散热器为双核ROC控制器提供足够的冷却,并将热量传导到前支架。ARC-1882P可用于视频/红外系统和信号智能等。应用领域可以在医疗、军事、航空航天和自动化等市场找到。
|
XMC x8第三代磁盘阵列控制器 |
|
|
ARC-1882P |
|
|
主机总线接口 |
PCIe 3.0 x8车道XMC |
|
港口 |
8 x外部 |
|
驱动连接器 |
2 x SFF-8470 |
|
数据传输速率 |
每个端口高达6Gb/s |
|
高速缓冲存储器 |
1GB板载DDR3-1333 SDRAM,带ECC保护 |
|
BBM支持 |
ARC-6120BA-T121 |
|
物理尺寸 |
140(左)x 74(高)毫米 |
|
功耗 |
典型:12.51瓦 |
|
工作温度 |
0℃至60℃ |
|
工作湿度 |
10%至85%,非冷凝 |
|
磁盘阵列级别 |
RAID级别0、1、10(1E)、3、5、6、30、50、60、单磁盘或JBOD |
|
片上磁盘阵列控制器 |
双核片上RAID 800兆赫兹 |
|
主要特征 |
·
支持多个RAID 0和RAID
10(1E)(RAID 00和RAID100) ·
支持RAID 1 -多镜像和镜像直通磁盘 ·
多重磁盘阵列选择 ·
较高1MB的可配置条带大小 ·
支持硬盘固件更新 ·
在线阵列漫游 ·
在线磁盘阵列级别/条带大小迁移 ·
同时进行在线容量扩展和磁盘阵列级别迁移 ·
即时可用性和后台初始化 ·
支持全局和专用热备盘 ·
自动驱动器插入/移除检测和重建 ·
支持本地4K和512字节扇区的SAS和SATA设备 ·
支持智能电源管理,节约能源,延长使用寿命 |
操作系统
·
微软视窗软件
·
红帽Linux,Centos Linux,SUSE Linux,Fedora,Debian Linux,Ubuntu
Linux
·
XenServer
·
未分级
·
FreeBSD
·
OpenBSD
·
VMware ESXi
·
macOS
管理监视器
存储管理器
·
基于网络的图形用户界面管理实用程序
·
远程配置、监控和通知
·
基于图形的管理实用程序
McRAID实用程序
·
命令行界面
·
面向VMware的计算机集成制造提供商
·
API代码支持
微BIOS配置实用程序
·
传统配置实用程序
·
可闪烁的基本输入输出系统支持
监视器/通知
·
8套独立的故障连接器和报警蜂鸣器
·
每种活动和故障都有一组板载8个指示灯
·
2个全球硬盘活动/故障连接器
·
活动/故障的串行总线输出
·
simple network management protocol 简单网络管理协议
·
简单邮件传输协议
IT解决方案:
产品品类:存储阵列、硬盘扩展柜 DAS (JBOD)、企业级 NAS 网络存储服务器、外置SAN存储(磁盘阵列)
产品品型:ARC-8050 T3系列、ARC-8050T3存储区域网络、ARC-8050U3-6、ARC-9200系列、磁盘阵列适配器、SAS夹层适配器、SATA磁盘阵列适配器、非磁盘阵列适配器、ARC-1110、ARC-1120、ARC-1203-2i、ARC-1203-4i/8i、ARC-1214-4i、ARC-1224-8i、ARC-126il-12、ARC-1264il-16、ARC-1216-4i、ARC-1226-8i、ARC-1216-4x、ARC-1226-8x、ARC-1320-4i4x、ARC-1320-8i、ARC-1320-8x、ARC-1320ix-16、ARC-1330-414x、ARC-1330-8i、ARC-1330-8x、ARC-1680p、ARC-1882p、ARC-1883i、ARC-1883x、ARC-1883lp、ARC-1883ix-12、ARC-1883ix-16、ARC-1883ix-24、ARC-1884ixl-8、ARC-1884ixl-12、ARC-4038-8/12、ARC-4038ml、ARC-4320T2、ARC-4607T2、ARC-4883T2、ARC-4108T3、ARC-4607T3、ARC-5066、ARC-71xx、ARC-72、ARC-8028、ARC-8042、ARC-8050T2、ARC-8050T3、ARC-8050U3-6、ARC-8050T3-12R/24R、ARC-8050T3存储区域网络、ARC-8068、ARC-8088-2F/4F、ARC-8088-2S、ARC-8088-2I、ARC-9200-2F/4F、ARC-9200-2S、ARC-9200-2I、ARC-92XX JBOD
产品品牌:
areca 广安科技
解决方案:
areca 四盘位雷电存储、东睿areca、nas网络存储、areca阵列、areca阵列怎么用、areca阵列使用说明、共享网络存储、磁盘阵列系统、areca磁盘阵列说明书、磁盘阵列存储、areca阵列硬盘加密
|
迅雷3至12Gb/s SAS磁盘阵列存储 |
|||||
|
ARC-8050T3-4 |
ARC-8050T3-6M |
ARC-8050T3-6 |
ARC-8050T3-8 |
ARC-8050T3-12 |
|
|
波形因数 |
桌面4-托架 |
桌面6-托架 |
桌面8-托架 |
台式机12插槽 |
|
|
关系 |
迅雷3 x 2 /显示端口x 1 |
||||
|
磁盘端口 |
4个6Gb/s SAS/SATA |
6 x / 8 x / 12 x 12Gb/s SAS或6Gb/s SATA |
|||
|
输入输出处理器 |
一芯800兆赫合成孔径雷达 |
双核1.2千兆赫SAS ROC |
|||
|
板载缓存 |
1GB DDR3-800 |
2GB DDR3-1866 |
|||
|
扩展支持 |
不适用 |
SFF-8644(双车道) |
不适用 |
SFF-8644 (4车道) |
|
|
冷却风扇 |
1 x 2700rpm |
2 x 2700rpm |
|||
|
电源 |
135瓦 |
180瓦 |
270瓦 |
400瓦 |
|
|
物理维度 |
4.84 x 6.51 x 9.11英寸 |
4.84 x 8.45 x 9.11英寸 |
5.7 x 11.8 x 11.4英寸 |
8.1 x 12.2 x 11.4英寸 |
|
|
重量 |
8.0磅/ 3.6千克 |
13.2磅/ 6.0千克 |
14.9磅/ 6.8千克 |
20.8磅/ 9.5千克 |
|
|
DC _英 |
不适用 |
4针XLR |
不适用 |
||
|
磁盘阵列级别 |
0,1,10,3,5,6,单盘,JBOD |
0、1、10、3、5、6、30、50、60,单盘,JBOD |
|||
|
操作系统支持 |
macOS 10.12或更高版本& Windows
8/10或更高版本 |
||||
|
BBM支持 |
不 |
是(可选):ARC-6120BAT021-T3 |
|||
更多品类和方案、价格 请咨询:
成都科汇科技有限公司
地址:成都市人民南路四段1号时代数码大厦18F
电话:400-028-1235
QQ: 1325383361
手机:180 8195 0517(微信同号)
ARC-1882P
(XMC x8磁盘阵列控制器)

产品亮点
·
双核800MHz
ROC I/O处理器
·
支持PCIe3.0
x8的✵ One XMC站点
·
支持多达8个外部SAS端口,每个端口6Gb/s的吞吐量
·
使用SAS扩展器支持高达(128) 6Gb/s的SAS、SATA或SSD驱动器
·
支持高达1GB的DDR3-1333高速缓存
·
支持可选的备用电池模块(BBM)
·
板级硬件加密
·
SES2、SMP和SGPIO机柜管理
·
用于适配器可用性的
·
冗余闪存映像
·
双SFF-8470前面板连接器
·
用于全球故障和活动的
·
前面板led
·
广泛的操作支持,包括Windows、Linux(开源)、FreeBSD(开源)、Soaris(开源)、Mac和VMware
XMC x8磁盘阵列控制器

ARC-1882P是一款高性能XMC (PMC,配有高速串行结构互连夹层卡), 适合要求高带宽存储的加固系统。它基于ROC输入/输出控制器,配备8个端口,每个端口6.0 Gb/s的SAS或SATA连接。功能包括高性能双核ROC处理器、1GB DDR3-1333内存和高速PCIe 3.0 x8接口。散热器为双核ROC控制器提供足够的冷却,并将热量传导到前支架。ARC-1882P可用于视频/红外系统和信号智能等。应用领域可以在医疗、军事、航空航天和自动化等市场找到。
|
XMC x8第三代磁盘阵列控制器 |
|
|
ARC-1882P |
|
|
主机总线接口 |
PCIe 3.0 x8车道XMC |
|
港口 |
8 x外部 |
|
驱动连接器 |
2 x SFF-8470 |
|
数据传输速率 |
每个端口高达6Gb/s |
|
高速缓冲存储器 |
1GB板载DDR3-1333 SDRAM,带ECC保护 |
|
BBM支持 |
ARC-6120BA-T121 |
|
物理尺寸 |
140(左)x 74(高)毫米 |
|
功耗 |
典型:12.51瓦 |
|
工作温度 |
0℃至60℃ |
|
工作湿度 |
10%至85%,非冷凝 |
|
磁盘阵列级别 |
RAID级别0、1、10(1E)、3、5、6、30、50、60、单磁盘或JBOD |
|
片上磁盘阵列控制器 |
双核片上RAID 800兆赫兹 |
|
主要特征 |
·
支持多个RAID 0和RAID
10(1E)(RAID 00和RAID100) ·
支持RAID 1 -多镜像和镜像直通磁盘 ·
多重磁盘阵列选择 ·
较高1MB的可配置条带大小 ·
支持硬盘固件更新 ·
在线阵列漫游 ·
在线磁盘阵列级别/条带大小迁移 ·
同时进行在线容量扩展和磁盘阵列级别迁移 ·
即时可用性和后台初始化 ·
支持全局和专用热备盘 ·
自动驱动器插入/移除检测和重建 ·
支持本地4K和512字节扇区的SAS和SATA设备 ·
支持智能电源管理,节约能源,延长使用寿命 |
操作系统
·
微软视窗软件
·
红帽Linux,Centos Linux,SUSE Linux,Fedora,Debian Linux,Ubuntu
Linux
·
XenServer
·
未分级
·
FreeBSD
·
OpenBSD
·
VMware ESXi
·
macOS
管理监视器
存储管理器
·
基于网络的图形用户界面管理实用程序
·
远程配置、监控和通知
·
基于图形的管理实用程序
McRAID实用程序
·
命令行界面
·
面向VMware的计算机集成制造提供商
·
API代码支持
微BIOS配置实用程序
·
传统配置实用程序
·
可闪烁的基本输入输出系统支持
监视器/通知
·
8套独立的故障连接器和报警蜂鸣器
·
每种活动和故障都有一组板载8个指示灯
·
2个全球硬盘活动/故障连接器
·
活动/故障的串行总线输出
·
simple network management protocol 简单网络管理协议
·
简单邮件传输协议
IT解决方案:
产品品类:存储阵列、硬盘扩展柜 DAS (JBOD)、企业级 NAS 网络存储服务器、外置SAN存储(磁盘阵列)
产品品型:ARC-8050 T3系列、ARC-8050T3存储区域网络、ARC-8050U3-6、ARC-9200系列、磁盘阵列适配器、SAS夹层适配器、SATA磁盘阵列适配器、非磁盘阵列适配器、ARC-1110、ARC-1120、ARC-1203-2i、ARC-1203-4i/8i、ARC-1214-4i、ARC-1224-8i、ARC-126il-12、ARC-1264il-16、ARC-1216-4i、ARC-1226-8i、ARC-1216-4x、ARC-1226-8x、ARC-1320-4i4x、ARC-1320-8i、ARC-1320-8x、ARC-1320ix-16、ARC-1330-414x、ARC-1330-8i、ARC-1330-8x、ARC-1680p、ARC-1882p、ARC-1883i、ARC-1883x、ARC-1883lp、ARC-1883ix-12、ARC-1883ix-16、ARC-1883ix-24、ARC-1884ixl-8、ARC-1884ixl-12、ARC-4038-8/12、ARC-4038ml、ARC-4320T2、ARC-4607T2、ARC-4883T2、ARC-4108T3、ARC-4607T3、ARC-5066、ARC-71xx、ARC-72、ARC-8028、ARC-8042、ARC-8050T2、ARC-8050T3、ARC-8050U3-6、ARC-8050T3-12R/24R、ARC-8050T3存储区域网络、ARC-8068、ARC-8088-2F/4F、ARC-8088-2S、ARC-8088-2I、ARC-9200-2F/4F、ARC-9200-2S、ARC-9200-2I、ARC-92XX JBOD
产品品牌:
areca 广安科技
解决方案:
areca 四盘位雷电存储、东睿areca、nas网络存储、areca阵列、areca阵列怎么用、areca阵列使用说明、共享网络存储、磁盘阵列系统、areca磁盘阵列说明书、磁盘阵列存储、areca阵列硬盘加密
|
迅雷3至12Gb/s SAS磁盘阵列存储 |
|||||
|
ARC-8050T3-4 |
ARC-8050T3-6M |
ARC-8050T3-6 |
ARC-8050T3-8 |
ARC-8050T3-12 |
|
|
波形因数 |
桌面4-托架 |
桌面6-托架 |
桌面8-托架 |
台式机12插槽 |
|
|
关系 |
迅雷3 x 2 /显示端口x 1 |
||||
|
磁盘端口 |
4个6Gb/s SAS/SATA |
6 x / 8 x / 12 x 12Gb/s SAS或6Gb/s SATA |
|||
|
输入输出处理器 |
一芯800兆赫合成孔径雷达 |
双核1.2千兆赫SAS ROC |
|||
|
板载缓存 |
1GB DDR3-800 |
2GB DDR3-1866 |
|||
|
扩展支持 |
不适用 |
SFF-8644(双车道) |
不适用 |
SFF-8644 (4车道) |
|
|
冷却风扇 |
1 x 2700rpm |
2 x 2700rpm |
|||
|
电源 |
135瓦 |
180瓦 |
270瓦 |
400瓦 |
|
|
物理维度 |
4.84 x 6.51 x 9.11英寸 |
4.84 x 8.45 x 9.11英寸 |
5.7 x 11.8 x 11.4英寸 |
8.1 x 12.2 x 11.4英寸 |
|
|
重量 |
8.0磅/ 3.6千克 |
13.2磅/ 6.0千克 |
14.9磅/ 6.8千克 |
20.8磅/ 9.5千克 |
|
|
DC _英 |
不适用 |
4针XLR |
不适用 |
||
|
磁盘阵列级别 |
| ||||
